Neste tutorial, você aprenderá:
- O que é o Kiro e seus recursos técnicos.
- Como a conexão do Kiro com os servidores Web MCP da Bright Data o transforma de um gerador de código estático em um agente dinâmico que pode buscar dados em tempo real, ignorar proteções anti-bot e gerar resultados estruturados.
- Como usar o Kiro para automatizar todo o processo de coleta de dados do mercado de trabalho em tempo real, organizando-os em arquivos CSV, gerando scripts de análise e produzindo relatórios perspicazes.
Visite o projeto no GitHub.
Agora, vamos começar!
O que é o Kiro?
O Kiro é um IDE alimentado por IA que muda a forma como os desenvolvedores trabalham usando desenvolvimento orientado por especificações e processos automatizados. Ao contrário das ferramentas de codificação de IA comuns que apenas geram código, o Kiro trabalha por conta própria, verificando bases de código, alterando vários arquivos e criando recursos completos do início ao fim.
Principais recursos técnicos:
- Fluxo de trabalho orientado por especificações: O Kiro transforma as solicitações em requisitos claros, projetos técnicos e tarefas, o que elimina a “codificação por vibração”.
- Ganchos de agente: Tarefas automatizadas em segundo plano que gerenciam as atualizações de documentação, os testes e as verificações de qualidade do código.
- Integração com MCP: O suporte integrado ao Model Context Protocol permite links diretos para ferramentas externas, bancos de dados e APIs.
- Autonomia agêntica: Executa tarefas de desenvolvimento em várias etapas usando raciocínio focado em objetivos.
Construído sobre a base do VS Code com os modelos Claude do Anthropic, o Kiro mantém os fluxos de trabalho familiares e, ao mesmo tempo, adiciona uma estrutura sólida para o desenvolvimento pronto para uso.
Por que expandir o Kiro com os servidores MCP da Bright Data?
O raciocínio agêntico do Kiro é sólido, mas seus LLMs dependem de dados de treinamento antigos. Conectar o Kiro ao servidor Web MCP da Bright Data transforma esses modelos “congelados” em agentes de dados ao vivo. Eles podem acessar o conteúdo da Web em tempo real, contornar as defesas anti-bot e fornecer resultados estruturados diretamente no fluxo de trabalho do Kiro.
| Ferramenta MCP | Usar | 
|---|---|
| motor_de_pesquisa | Recupere resultados novos de SERP do Google/Bing/Yandex para pesquisa instantânea de concorrência ou tendências | 
| scrape_as_markdown | Scrape de uma página que retorna Markdown legível, perfeito para documentos/exemplos rápidos | 
| scrape_batch | Raspagem paralela de vários URLs; ideal para monitoramento de preços ou verificações em massa (retorna para ferramentas de página única quando o tempo limite é atingido) | 
| web_data_amazon_product | JSON limpo com título, preço, classificação e imagens para qualquer Amazon ASIN, sem necessidade de análise de HTML | 
Como isso ajuda:
- As entradas em tempo real (preços, documentos, tendências sociais) fluem diretamente para as especificações e o código gerados pelo Kiro.
- O tratamento automático anti-bot significa que os agentes permanecem concentrados na lógica de desenvolvimento, e não em dores de cabeça de raspagem.
- As respostas JSON estruturadas são enviadas diretamente para o TypeScript/Python sem a necessidade de manipulação de regex.
Com o Bright Data MCP conectado, cada prompt do Kiro pode usar “dados em tempo real” como uma parte fundamental, transformando a geração de código estático em automação completa e pronta para uso.
Como conectar o Kiro ao MCP da Bright Data
Nesta seção guiada, você aprenderá a instalar e configurar o Kiro com o servidor Web MCP da Bright Data. O resultado final será um ambiente de desenvolvimento de IA capaz de acessar e processar dados da Web em tempo real diretamente no seu fluxo de trabalho de codificação.
Especificamente, você criará uma configuração aprimorada do Kiro com recursos de dados da Web e a usará para:
- Extrair dados em tempo real de vários sites
- Gerar especificações estruturadas com base nas informações atuais do mercado
- Processar e analisar os dados coletados em seu ambiente de desenvolvimento
Siga as etapas abaixo para começar!
Pré-requisitos
Para seguir este tutorial, você precisa de:
- Node.js 18+ instalado localmente (recomendamos a versão LTS mais recente)
- Acesso ao Kiro (é necessário entrar na lista de espera e receber a confirmação)
- Uma conta da Bright Data
Não se preocupe se você ainda não tiver uma conta da Bright Data. Vamos orientá-lo na configuração nas próximas etapas.
Etapa 1: Instalar e configurar o Kiro
Antes de instalar o Kiro, você deve entrar na lista de espera em kiro.dev e receber a confirmação de acesso. Quando tiver acesso, siga o guia de instalação oficial.

Na primeira inicialização, você verá a tela de boas-vindas. Siga o assistente de instalação para configurar seu IDE.
Etapa 2: Configurar o servidor MCP da Bright Data
Vá até a Bright Data e crie uma conta da Bright Data ou faça login na sua conta existente.

Depois de fazer o login, você chegará à página inicial. Na barra lateral esquerda, vá para a seção MCP.

Na página de configuração do MCP, você encontrará duas opções: Auto-hospedado e Hospedado. Para este tutorial, usaremos a opção Self-hosted, que oferece o máximo de controle.

Na etapa 2, você verá sua chave de API e um bloco de código de configuração do MCP. Copie todo o código de configuração do MCP:
{
    "mcpServers": {
        "Bright Data": {
            "command" (comando): "npx",
            "args": ["@brightdata/mcp"],
            "env": {
                "API_TOKEN": "<api token>"
            }
        }
    }
}Isso contém todos os detalhes de conexão necessários e seu token de API.
Etapa 3: Configurar o MCP no Kiro
Abra o Kiro e crie um novo projeto ou abra uma pasta existente.
Na barra lateral esquerda, navegue até a guia Kiro. Você verá quatro seções:
- SPECS
- GANCHOS DO AGENTE
- DIREÇÃO DO AGENTE
- SERVIDORES MCP

Clique na seção MCP SERVERS. Você verá um servidor pré-configurado já presente; remova essa configuração de servidor padrão.
Adicione o código de configuração do MCP que você copiou da Bright Data, colando-o na área de configuração.
O Kiro começará a processar a configuração. Inicialmente, ele poderá mostrar o status “Connecting…” (Conectando) ou “Not Connected” (Não conectado) enquanto estabelece a conexão.

Quando o processamento for concluído com êxito, você verá o status mudar para “Connected” (Conectado) e quatro ferramentas MCP ficarão disponíveis:
- search_engine
- scrape_as_markdown
- search_engine_batch
- scrape_batch
Etapa 4: Verificar a conexão do MCP
Para testar a integração, clique em qualquer uma das ferramentas MCP disponíveis na barra lateral. Isso adicionará automaticamente a ferramenta à interface de bate-papo do Kiro.
Pressione Enter para executar o teste. O Kiro processará a solicitação por meio do servidor MCP da Bright Data e retornará resultados formatados corretamente, confirmando que a integração está funcionando corretamente.

Perfeito! Sua instalação do Kiro agora tem acesso aos recursos de raspagem da Web da Bright Data por meio da integração do MCP. Agora você pode usar prompts de linguagem natural para extrair dados de qualquer site público diretamente em seu desenvolvimento.
Etapa 5: Execute sua primeira tarefa de MCP no Quirino
Agora, vamos testar a integração entre o Kiro e o Bright Data MCP com uma tarefa prática de coleta de dados. Este exemplo mostra como coletar dados atuais do mercado de trabalho e processá-los automaticamente.
Solicitação de teste:
Pesquise "empregos de desenvolvedor React remoto" no Google, extraia os 5 principais sites de listagem de empregos, extraia títulos de empregos, empresas, faixas salariais e habilidades necessárias. Crie um arquivo CSV com esses dados e gere um script Python que analise os salários médios e os requisitos mais comuns.Isso simula um caso de uso no mundo real para:
- Pesquisa de mercado e benchmarking salarial
- Análise de tendências de habilidades para planejamento de carreira
- Inteligência competitiva para equipes de contratação
Cole esse prompt na interface de bate-papo do Kiro e pressione Enter.

Abaixo está a sequência exata que o Kiro seguiu durante a execução dessa tarefa:
- Fase de pesquisa
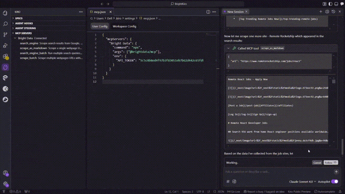
- O Kiro chamou a ferramenta MCP search_enginepara consultar “empregos de desenvolvedor React remoto” no Google.
- A chamada retornou uma lista dos principais URLs de painéis de empregos em aproximadamente 3s.
 
- O Kiro chamou a ferramenta MCP 
- Tentativa de raspagem em lote
- O Kiro invocou scrape_batchpara extrair todos os cinco URLs de uma vez.
- A solicitação em lote expirou após cerca de 60s, então o Kiro registrou um erro de MCP(32001 Request timed out).
 
- O Kiro invocou 
- Retorno ao scraping de página única
- O Kiro passou a usar o scrape_as_markdown, extraindo cada site sequencialmente:
 - Indeed
- ZipRecruiter
- Wellfound
- Trabalhamos remotamente
 - Cada raspagem foi concluída em 4 a 10 segundos e retornou um Markdown legível.
 
- O Kiro passou a usar 
- Estruturação de dados
- Uma rotina de análise extraiu o cargo, a empresa, o salário, as habilidades e os campos de origem.
- O Kiro agregou as linhas limpas em uma tabela na memória.
 
- Criação de arquivo CSV
- O Kiro salvou a tabela como remote_react_jobs.csvdentro do espaço de trabalho.
 
- O Kiro salvou a tabela como 
- Transferência de sessão (continuação de contexto)
- O bate-papo original excedeu a janela de contexto do Kiro.
- O Kiro abriu uma nova sessão de bate-papo, importando automaticamente o contexto anterior para evitar a perda de dados.
 
- Geração de script de análise Python
- Na nova sessão, o Kiro criou o analyze_react_jobs.py, incluindo:- Carregamento e limpeza de CSV
- Lógica de resumo de salário/habilidade
- Código do gráfico Matplotlib + Seaborn
 
- O script termina com print("Analysis complete").
 
- Na nova sessão, o Kiro criou 
As ferramentas MCP da BrightData ajudaram o Kiro a lidar automaticamente com:
- Solução deCAPTCHA e detecção de bots em sites de trabalho
- Extração de dados de diferentes layouts de sites
- Padronização de formatos de salários e listas de habilidades
- Criação de uma estrutura CSV adequada com cabeçalhos
- Estratégia de raspagem adaptativa quando as operações em lote encontram tempos limite
Etapa 6: Explorar e usar o resultado
Depois que o Kiro concluir a tarefa, você terá dois arquivos principais no diretório do projeto:
- remote_react_jobs.csv: Contém dados estruturados do mercado de trabalho
- analyze_react_jobs.py: Script Python para análise de dados e insights

Abra o arquivo remote_react_jobs.csv para ver os dados coletados:
O CSV contém informações reais do mercado de trabalho com colunas como:
- Título do cargo
- Nome da empresa
- Faixa salarial
- Habilidades necessárias
- Fonte do quadro de empregos
Esses dados são provenientes de anúncios de emprego ativos, não de conteúdo de espaço reservado. O servidor MCP da Bright Data lidou com a complexa tarefa de extrair informações estruturadas de vários sites de emprego com diferentes layouts e formatos.
Em seguida, examine o script analyze_react_jobs.py gerado.
O script inclui funções para:
- Carregar e limpar os dados CSV
- Calcular faixas salariais médias
- Identificar as habilidades necessárias mais comuns
- Gerar estatísticas resumidas
- Criar visualizações e relatórios detalhados
Antes de executar o script de análise, instale as dependências necessárias:
pip install -r requirements.txtEm seguida, execute o script de análise para obter insights detalhados:
python analyse_react_jobs.pyQuando você executa o script, ele gera dois arquivos adicionais automaticamente:
1. Relatório de texto detalhado (react_jobs_analysis_report.txt):

2. Gráfico de análise visual (react_jobs_analysis.png):

A análise abrangente foi baseada em 72 trabalhos coletados com sucesso.
A visualização gerada fornece quatro insights principais:
- Distribuição do tipo de trabalho: Distribuição clara das funções de tempo integral, contrato e meio período
- As 10 principais habilidades necessárias: Representação visual da frequência de demanda de habilidades
- Empregos por fonte: Volumes de publicação de vagas específicos da plataforma
- Distribuição de salários: Histograma mostrando as faixas salariais em todos os cargos
Isso mostra como o Kiro transforma uma simples solicitação em linguagem natural em um processo completo de coleta e análise de dados. A integração lida automaticamente com os problemas de raspagem da Web, como o ajuste quando as operações em lote atingem o tempo limite, ao mesmo tempo em que cria códigos prontos para uso, relatórios detalhados e visuais profissionais para pesquisas de mercado contínuas.
Conclusão
Este é o fim deste tutorial. Neste blog, você aprendeu como melhorar o Kiro conectando-o aos servidores Web MCP da Bright Data. Isso permite que você extraia dados da Web ao vivo e processe informações em tempo real diretamente em sua configuração de desenvolvimento de IA.
Mostramos isso com um exemplo prático de raspagem, limpeza, análise e visualização de trabalhos remotos de desenvolvedores React de diferentes fontes. Essa automação completa demonstra a força da combinação da IA do Kiro com as ferramentas de raspagem de primeira linha da Bright Data.
Ao usar essa integração, os desenvolvedores podem ir além da geração de código estático para fluxos de trabalho totalmente automatizados e orientados por dados que aceleram o desenvolvimento de produtos e melhoram a precisão.
Crie sua conta na Bright Data hoje mesmo e comece a usar a inteligência da Web em tempo real para potencializar seus agentes de IA.
 
               
         
       
         
       
        